December 6, 2024

Published

December 6, 2024

We’ve chosen some new names for our product offerings, expanded our training courses, introduced new large language model (LLM) features — and much, much, more!

Release highlights

ValidMind Library (v2.5.25)

​ValidMind Developer Framework > ValidMind Library

To reduce ambiguity and highlight the capabilities of our developer tools, as of v2.5.25 what was previously referred to as the ​ValidMind Developer Framework is now known as the ValidMind Library.

NoneValidMind Library enhancements1

In addition to the enhancements in this release, references to the developer framework have been replaced across the ValidMind Library package and open-source repository, as well as the ValidMind Platform and the user documentation.

Code samples

RAG Model Documentation Demo

Check out our RAG Model Documentation Demo Jupyter Notebook!

Learn how to build a basic RAG (Retrieval-Augmented Generation) model to help automatically answer RFP (Request for Proposal) questions using GenAI.

From in-depth tests assessing generation quality to checks detecting bias and toxicity, use LangChain2 and ​ValidMind to build, evaluate, and document a simple RAG model as it is being developed.

ValidMind Platform (v1.27.7)

ValidMind Platform UI > ValidMind Platform

To reduce ambiguity and highlight the capabilities of our cloud-hosted interface, as of v1.27.7 what was previously referred to as the ValidMind Platform UI is now simply known as the ValidMind Platform.

NoneValidMind Platform enhancements3

In addition to the enhancements in this release, references to the platform UI have been replaced across the ValidMind Library package and open-source repository, as well as the ValidMind Platform and the user documentation.

Submit product feedback directly

You can now submit feature requests, bug reports, or any other feedback directly within the ValidMind Platform.

Click on the Talk to us. tab on the right-hand side of any screen and follow three easy steps:

A screenshot showing the `Talk to us.` feedback panel within the ValidMind Platform

The Talk to us. feedback panel within the ValidMind Platform

Support for custom analytics

You can now add, edit, or remove custom data to your analytics within the ValidMind Platform in two steps:

  1. Add custom analytic pages — Custom analytics pages allow you to add custom visualizations on top of the out-of-the-box reports provided by ​ValidMind.
  2. Add custom visualizations — A visualization is a custom reporting widget that retrieves data on your metric of choice. Choose from bar charts, pie charts, or a simple counter.

An screenshot of an example setup for a custom stacked bar chart

Example setup for a custom stacked bar chart

Documentation

User guide updates

Updated product terminology

In concert with our product renaming across the ValidMind Library and the ValidMind Platform, we’ve edited all user guides and external facing documentation to reflect these updates.

Of note is the Developers drop-down menu, previously called Developer Framework.

New ​ValidMind branding

Along with keeping our content up to date,4 we’ve refreshed the look and feel of our documentation to reflect ​ValidMind’s new brand colors used on our main website5 and within the ValidMind Platform.

Improved documentation homepage

We’ve overhauled the documentation homepage. Check it out:

  • More quick links out to popular user guides,
  • New sections for training collateral and latest releases,
  • And updated search functionality!

A screenshot of a question entered into the new homepage search functionality

A question entered into the new homepage search functionality
Updated logo and theme

The ​ValidMind logo has been updated across the documentation, and a new style applied to our side navigation and table of contents to unify the experience across our products:

A screenshot of the old documentation site theme

Old documentation site theme

A screenshot of the new documentation site theme

New documentation site theme
ValidMind Academy portal

To complement our rebranding,6 our ValidMind Academy training now features its own theme and landing page to distinguish the material from the rest of the documentation along with content updates.7

  • This new training homepage makes it easier for you to find and register for courses.
  • Each course offered now includes a preview of the learning objectives and an estimated duration, to inform your instruction experience.

A screenshot of the old training landing page

Old training landing page

A screenshot of the new training landing page

New training landing page
​ValidMind LLM feature overview

​ValidMind offers several specialized features that use large language models (LLMs), such as our Document Checker. These features streamline model risk management and ensure regulatory compliance.

We’ve created a guide on how we approach these features and what you need to know:

A screenshot showing the LLM feature for checking documents that can be accessed with the Check Document button

Document Checker

Enhancements

ValidMind Library (v2.5.25)

Added parameter grid support in comparison tests

In addition to comparison tests using the input_grid parameter in run_test() functionality, we’ve added similar support for params:

  • Useful when you want to run the same test against multiple combinations of test parameters and create a single documentation block that compares the individual results, the updated run_test() function allows you to pass a param_grid.
  • This grid runs a test for all combinations of parameters.

Example

For this param grid:

param_grid = {
    "param1": [1],
    "param2": [0.1, 0.2],
}

A test runs once for each of the following param groups:

{"param1": 1, "param2": 0.1}
{"param1": 1, "param2": 0.2}

ValidMind Platform (v1.27.7)

User experience

Updated user interface theme

With a new name8 comes a fresh skin — the ValidMind Platform’s theme now matches our main website and documentation, featuring our new logo and accent color:

A screenshot of the old ValidMind Platform theme

Old ValidMind Platform theme

A screenshot of the new ValidMind Platform theme

New ValidMind Platform theme
Accepting AI terms of use
  • During registration with the ValidMind Platform,9 new users are now asked to read and accept our terms and conditions, including our AI Usage Policy.
  • Existing users will see a dialog popup next time they log in, asking them to review and accept the same terms and conditions before continuing.

A screenshot of the popup dialog requesting review of the AI terms of use

Popup dialog requesting review of the AI terms of use

Screenshot of the ValidMind profile completion screen with the terms and conditions checked

​ValidMind profile completion screen with the terms and conditions checked

Model workflows

Support for attaching files on workflow transitions

We now support including attachment fields as a request field on a User Action step within workflows, allowing you to directly request supporting documentation for transitioning a model into its next lifecycle status.

A screenshot showing a User Action step configuration with a request field of Workflow Attachment

User Action step configuration with a request field of Workflow Attachment
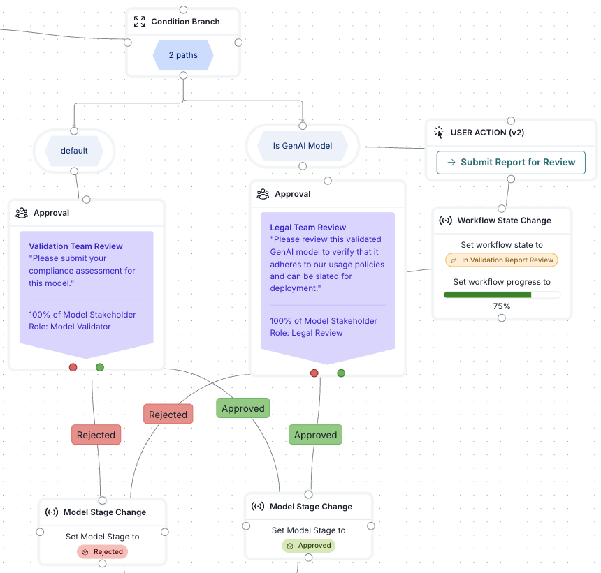
Ability to configure divergent paths in workflows

We continue to add new functionality to model workflows within the ValidMind Platform, including the ability to now select a User Role or a User Type inventory field in an Approval step, and the ability to configure diverging paths with Condition Branch steps.

A screenshot showing an example Condition Branch where GenAI models require special approval from the User group Legal Team

Example Condition Branch where GenAI models require special approval from the User group Legal Team

Model inventory fields

Ability to configure calculated model inventory fields

Custom model inventory fields are now more flexible than ever — introducing the ability to define a formula(params) function that automatically calculates and returns a value based on the params dictionary, which includes selected custom field keys retrieved from your other inventory model fields.

A screenshot showing the screen for adding a calculation type field

Adding a calculation type field

Example formula:

    def formula(params):
        # High Risk: If materiality is high risk, return high risk regardless of complexity
        if params.materiality == "High Risk":
                return "High Risk"
        # Medium Risk: If materiality is low risk but complexity is high risk, return medium risk
        if params.materiality == "Low Risk" and params.complexity  == "High Risk":
                return "Medium Risk"
        # Low Risk: Both materiality and complexity are low risk
        return "Low Risk"
Ability to add descriptions to attachments

You can now annotate attachments uploaded to both models or model findings, allowing you to describe the contents of the file or provide commentary.

An animated gif demonstrating how to add attachment notes

Adding attachment notes

Model documentation

Ability to filter and sort historical test runs

If more than one set of test results has been logged with the ValidMind Library to the ValidMind Platform, you can now filter your historical test results for ease of access.

An screenshot of the historical test result filters

Historical test result filters
Documentation sections linked to evidence

When working with validation reports, linking developer evidence is now associated with a documentation section, making validation reports clearer and the process easier for you to assess compliance.

A screenshot of the old Developer Evidence section without linked documentation sections

Old Developer Evidence section without linked documentation sections

A screenshot of the new Developer Evidence section with linked documentation sections

New Developer Evidence section with linked documentation sections

Bug fixes

ValidMind Platform (v1.27.7)

  • Previously, the last updated value attached to templates did not accurately display the date of last modification — this has now been updated to reflect the correct last adjustment date.
  • Previously, display issues were present when adding or removing roles from users within the User Directory — these issues have now been resolved.

Documentation

User guide updates

We’ve been working hard to keep our documentation up to date with our lightning-fast feature releases. Below is a round-up of some notable user guide improvements not covered by independent feature release announcements:

Configuration

Register with ​ValidMind

Signing up for ​ValidMind is free — and now you can follow our step-by-step registration guide to get you started.

Managing your organization

After you sign up for ​ValidMind, refer to our guides on setting up your organization, including options for establishing a private connection between ​ValidMind and your company network.

Managing users

We’ve clarified prerequisites for tasks and the permissions default roles have and improved our information on user management to help you understand how access to ​ValidMind works.

Screenshot of some example prerequisite information

Example prerequisite information

Model inventory

Register models in the inventory

To complement the ability to add your own model inventory fields, model registration within ValidMind Platform is now a two-step process, broken down into Basic Model Information and Additional Model Information with a matching user guide.

View model activity

To better align documentation with what users see within the ValidMind Platform, our previous article titled “View documentation activity” has been renamed to View model activity and now lives under the model inventory sub-section under Guides.

This new guide features expanded information on the auditing feature, including information on how to filter tracked activity.

Model documentation

Working with documentation templates

We’ve expanded our reference guides on working with documentation templates, including updated information on customizing templates, and swapping between versions of different types of templates.

Work with content blocks

We’ve expanded our reference guide on working with content blocks, including updated information on different content block types, an overview of our content editing toolbar, and a section on how to insert math formulas right into your documentation.

Model validation

Working with model findings

Our reference material on model findings has been expanded to include key concepts, and have been broken down into two sub-guides detailing viewing and filtering model findings, and adding and managing model findings.

Reporting

On top of support for custom analytics,10 we’ve updated our feature documentation for reporting to include overviews of default report pages provided out-of-the-box by ​ValidMind.

Information on available analytics and setting up reporting has also moved into its own section under Guides in reporting.

Developers

Upgrade ​ValidMind

In our Jupyter Notebook samples, we’ve now included information within the notebooks themselves on how to upgrade to the latest version of the ValidMind Library.

Feature renaming

model lifecycle statuses > model stages
We previously referred to model stages as “model lifecycle statuses.”

Model stages have been renamed in the ValidMind Platform and documentation updated to reflect this shift.

custom fields > model inventory fields
We previously referred to model inventory fields as “custom fields.”

Custom fields have been renamed in the ValidMind Platform and documentation updated to reflect this change.

ValidMind Academy updates

Updated validator training

  • We expanded our validator training and along with that, our validator user guides.
  • Now they both include more guidance for tracking and resolving issues identified in model findings.

Site enhancements

Mobile responsive redesign

  • Previously, we made use of an outdated format of rendering columns that resulted in some of our documentation pages displaying poorly on mobile-width screens.
  • We’ve now reimplemented these pages — including our index landing page — to be mobile responsive:

An animated gif showing the old documentation site in mobile view

Old documentation site in mobile view

An animated gif showing the new documentation site in mobile view

New documentation site in mobile view

Style and accuracy edits

Enlargable lightbox-style images
  • Previously, we embedded detailed images in our user guides without providing the ability to enlarge them.
  • Now, images that appear small within the user guides can be clicked on to expand them for ease of readability:

Screenshot of the main ValidMind dashboard

Click to expand a screenshot of ​ValidMind’s main dashboard

Authoring enhancements

Did you know that along with the ValidMind Library, the code for our documentation site is also open-source?

Below are some improvements we’ve made to our authoring tools to streamline the process for contributors:

Variables and single-sourcing
  • Renaming our product offerings was a breeze thanks to our established variable infrastructure:

Screenshot of ValidMind's rendered product variables

​ValidMind’s rendered product variables
  • When possible, we prefer to single-source our content to reduce content silos and to make updating content efficient. For example, the instructions on How to upgrade at the bottom of every release is simply a single-sourced file!11
Style guide for training materials

To support the release of ValidMind Academy, we’ve included a section in our style guide to cover guidelines unique to our training materials.

New .button and .video CSS classes
  • Previously, we used outdated HTML to render button links and embed videos.
  • We’ve now implemented simplified but powerful CSS classes to replace many unwieldy lines of code:

404 page

Previously, visiting a non-existing page within the documentation would present you with a poor user experience in the form of a default XML error.

We’ve now introduced a custom 404 page where you can perform a search instead.

How to upgrade

ValidMind Platform

To access the latest version of the ValidMind Platform,12 hard refresh your browser tab:

  • Windows: Ctrl + Shift + R OR Ctrl + F5
  • MacOS: ⌘ Cmd + Shift + R OR hold down ⌘ Cmd and click the Reload button

ValidMind Library

To upgrade the ValidMind Library:13

  1. In your Jupyter Notebook:

    • Using JupyterHub: Hard refresh your browser tab.
    • In your own developer environment: Restart your notebook.
  2. Then within a code cell or your terminal, run:

    %pip install --upgrade validmind

You may need to restart your kernel after running the upgrade package for changes to be applied.