Workflow configuration examples
Learn from example workflow configurations to help you tailor workflows to fit your organization’s requirements for managing model risk throughout your entire model lifecycles.
Example workflows
Workflows can be as simple or as complex as required, with multiple and discrete workflows supported for unique triggers and scenarios.
For example, to cover activities in their model lifecycle up to model deployment, an organization has the following model workflows configured:
This workflow initiates upon model registration1 — when models are added to the Inventory, and covers model development activities, including documentation of the model.
Workflow steps used:
- This particular organization pairs their developers into teams of two, where one develops and initially documents the model, and the other peer reviews and approves the model for official validation, requesting revisions if the documentation is incomplete.
- They meticulously transition the model through the stages2 of their development cycle with this workflow, as well as transition the workflow into linked states.3
This workflow is initiated manually4 — in this case via Run Workflow step in the previous On model registration workflow.
Workflow steps used:
- In this workflow, the model stage5 remains as In Initial Validation throughout, while the state of the workflow6 transitions to reflect the status of validation.
- The option to develop potential challenger models is at the discretion of the validator, or they can choose to approve the champion model without submitting additional challengers.
- Depending on whether or not the model is a GenAI model,7 the validation report is also submitted for additional review to the organization’s legal team before approval.
This workflow is initiated when a field is populated — in this case, when the model is slated for deployment by entering value into the deployment scheduled date time field.8
Workflow steps used:
- The workflow will wait until the timestamp indicated in the scheduled deployment date before revealing the next available action in the workflow — in this case, the option to deploy the model and enter in a concrete date the model was initially pushed to production.
- After a model is deployed via this workflow, an email notification is sent to users notifying them of the completed implementation.
- Actions on this workflow are linked both to a transition in model stage,9 as well as workflow state.10
Workflow step type examples
Detail views of the demo workflow step types11 used in the example workflows:
Model Stage Change
In this example, the model transitions into a stage12 called In Documentation:
Workflow State Change
In this example, the workflow transitions into a state13 called Model In Development and progresses the workflow completion to 25%:
User Action v2
In this example, the user is presented with an action button labelled Submit Documentation For Review that requires them to include a model export in a model export attachment type field.14
Approval
In this example, the peer reviewers model stakeholders15 assigned to the model are presented with an approval message and a Data Sources field to review:
Broadcast
In this example, the Customer Admin user role16 is sent an email notification after a model is deployed:
16 Manage roles
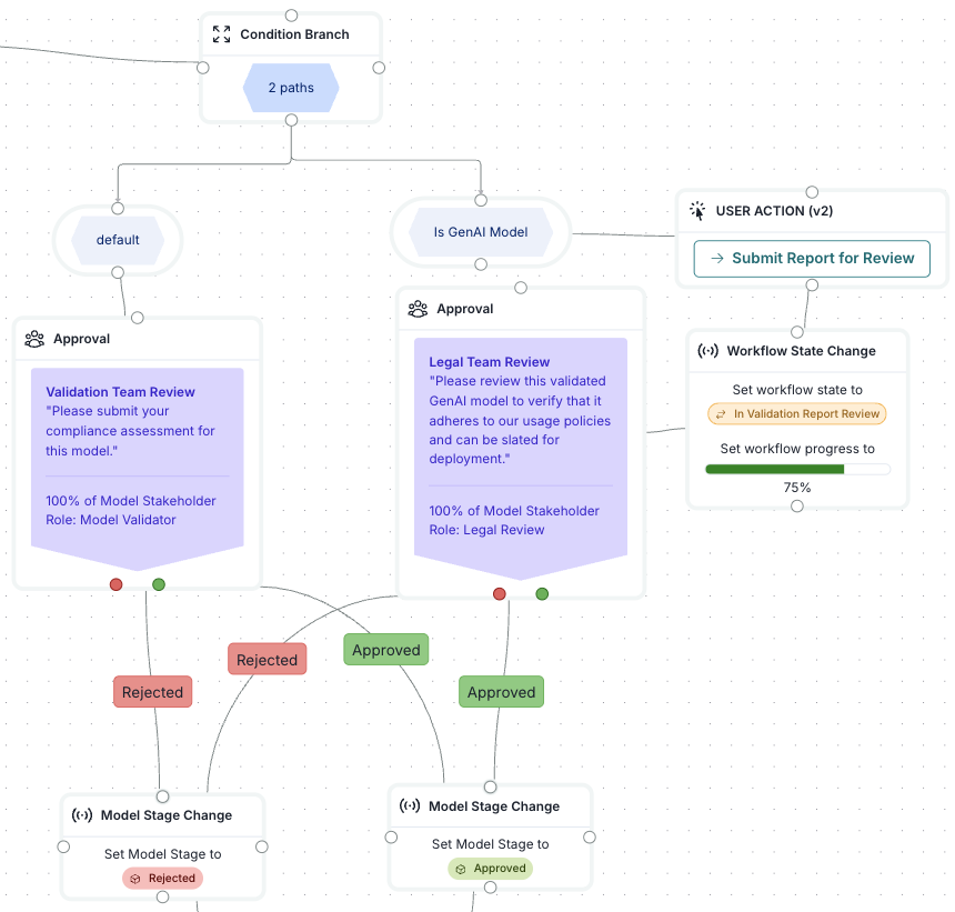
Condition Branch
In this example, models where the field genai model is set to true undergo a special legal review model stakeholder17 approval process:18
Wait
In this example, the next step on the workflow waits until the timestamp indicated in a deployment scheduled date time field:19
Run Workflow
In this example, the current workflow initiates another workflow called On model validation:

























